FlexAI Basisplatine

FlexAI

Modulare Embedded-Plattform für AI-gestützte Sensorauswertung und intelligente Datenverarbeitung

Studiengang: Hardware-Software-Design (HSD)

Team: T. Trippacher, A. Dres, S. Tollich, H. Kiss

FH Oberösterreich, Campus Hagenberg

Projektübersicht

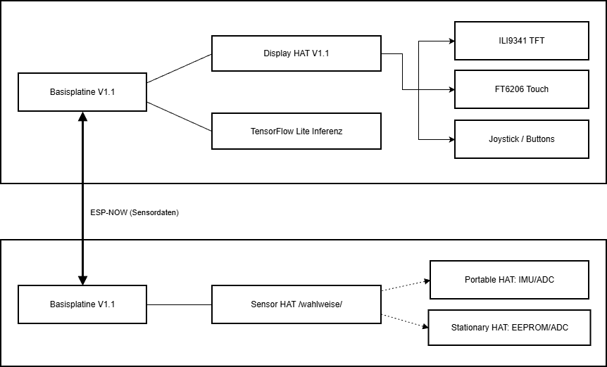
FlexAI ist eine modulare Hardware-Plattform basierend auf dem SparkFun MicroMod-System und baut auf dem Vorgängerprojekt "Flexible SoM-Frontend" (FSF) auf. Das Projekt demonstriert die Integration von AI in Embedded Systems am Beispiel der Gestenerkennung mittels Machine Learning.


Kernfunktionen:

  • Modulare Architektur: Austauschbare HAT-Module für verschiedene Sensoranwendungen
  • Drahtlose Kommunikation: ESP-NOW Protokoll für Low-Latency Datenübertragung
  • Edge AI: TensorFlow Lite für On-Device Machine Learning Inferenz
  • Benutzerinteraktion: Touch-Display, Joystick und 2 Buttons für intuitive Bedienung
FlexAI System-Übersicht

Präsentations-Übersicht

Klicken Sie auf eine Karte, um durch das Projekt zu navigieren

Präsentation starten

Folgen Sie der geführten Tour durch das FlexAI-Projekt